1. GIT GUI란 무엇인가?
Git은 버전제어 시스템 중 하나입니다. 프로젝트는 규모를 막론하고 코드를 저장하고 관리하기 위해서 Git 리포지토리를 구현합니다.
GIt을 사용하면 유용한 통합 기능을 제공하므로 모든 포르젝트 또는 팀과 함께 작업하기가 쉬워집니다.
Git GUI란 Git GUI(Graphial User Interface)의 약자로 초보자가 명령이나 작업을 이해하기 쉽도록 프로젝트 히스토리를 시각화 해주는 도구입니다.
2. SourceTree란 무엇인가?
SourceTree는 Atlassian이 개발한 무료 Git 클라이언트입니다. GitHub Desktop과 비교했을때 SourceTree는 고도로 발전했으며 UI에서 사용할 수 있는 많은 기능과 작업이 제공됩니다. 이 클라이언트는 Windows 및 Mac에서 사용이 가능하지만 Linux에서는 아직 지원하지 않습니다.
3. SourceTree 사용법

Sourcetree | Free Git GUI for Mac and Windows (sourcetreeapp.com)
Sourcetree | Free Git GUI for Mac and Windows
A Git GUI that offers a visual representation of your repositories. Sourcetree is a free Git client for Windows and Mac.
www.sourcetreeapp.com
소스트리 링크로 들어가서 윈도우면 윈도우 환경에 맞게, 맥이면 맥 환경에 맞게 다운로드를 받아준다.

- Bitbucket Server는 설치형으로 개별 서버를 설치한 경우 로그인을 할 때 사용한다.
- Bitbucket은 Atlassian의 Bitbucket에 회원가입된 사용자가 로그인 할 때 선택한다.
- 만약 회원가입이 안되어 있는 경우 Create one free를 선택하여 회원가입을 먼저 해야 한다.

Mercurial은 Git과 비슷한 Tool로 필요한 경우 설치하고 사용하지 않는다고 하면 굳이 설치할 필요는 없다.

로그인할 아이디와 이메일을 확인한 후 다음을 누른다.

일단 아니오를 선택 후 넘어간다.

1. local은 내 pc에 설치된 로컬저장소임 .git 폴더가 있는 곳의 리스트를 보여준다.
2. Remote는 원격 저장소들의 리스트를 보여준다
3. Clone Add Create 등 가장 많이 사용하는 명령어를 보여준다.

• Git -> Git Bash 실행한다.(Git 이 설치 되어 있지않으면 먼저 설치한다.)
• Command line 에서 ssh-keygen 실행하고 Enter - Enter - Enter 연속으로 입 력한다.
• 이미 있는경우, y 를 선택하고 덮어 쓴다.

도구 옵션 클릭 후 SSH 키 등록
사용자 -> User -> .ssh에 키가 있다 그걸 등록하면 된다.

그 후 .pub파일을 메모장으로 연 후

이 파일들을 모두 복사한다.

Gitlab에 접속한 후 우측 상단 프로필을 클릭 후 Edit profile 클릭

그 후 좌측에서 SSH Keys 페이지로 이동

메모장에 복사한 SSH Key를 입력한 후 일정을 선택한다.(유효기간을 선택하지 않을 시 무기한) 그 후 Add Key를 누른다.

그 후 생성된 원하는 레파지토리 git 주소를 복사한다.

SourceTree에서 Clone을 한다.

1. 소스 경로에 gitlab https 주소 입력
2.목적지 경로에 업로드 할 폴더를 선택
3. 이름 선택

Git 주소가 유효하면 Git Credential Mananger 화면이 뜬다. 계정 정보를 입력하고 확인을 누른다

지정된 해당 폴더로 들어가면 숨겨진 파일로 .git이 존재한다. 깃 저장소라는걸 이걸 통해서 확인할 수 있다.
그 이후 이 폴더에 업로드하기 후 원하는 소스를 복사한다.

그 이후 모두 스테이지에 올리기를 시작한다.

SourceTree가 Staging 처리를 한다.

스테이지에 파일이 올라갔으면 커밋을 한다
메모를 남기고 바뀐 내용을 푸쉬한다.

이 과정은 실질적으로 깃허브나 깃랩에 올라가는 과정이기 때문에 시간이 더 오래 경과한다.

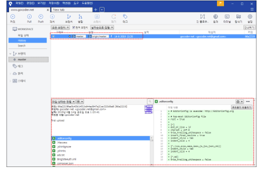
그 이후 소스트리 상으로 파일이 업로드 된 것을 확인할 수 있다.
'[AWS] > GITLAB' 카테고리의 다른 글
| [Git] git 저장소 히스토리 삭제 및 초기화하기 (7) | 2022.08.18 |
|---|---|
| [Git] git 원격 저장소의 파일 삭제하는 방법 (0) | 2022.08.18 |
| [AWS] GIT 과 SVN의 차이점 (0) | 2022.07.19 |
| [AWS] 내부망 GITLAB 설치 (0) | 2022.07.04 |
| 62장. GitLab CI에서 AWS S3로 파일을 업로드하는 방법 (0) | 2022.06.30 |
댓글